익스플로러 공개했지만 온체인 거래 흔적 없어…"DEX 아닌 CEX"
한국인 대상 '불법 홍보' 레퍼럴 영업 강화에 특금법 위반까지
특히 한국 금융위원회가 지난 2일 불법 가상자산 취급업자에 대한 강력한 경고 메시지를 발표한 가운데, 아덴이 한국인 사용자를 대상으로 레퍼럴(추천인) 기반 영업을 지속 강화하면서 특정금융정보법(특금법) 위반 가능성까지 제기되고 있어 금융당국의 주목을 받을 전망이다.
"탈중앙화" 표방했지만…실상은 중앙화 구조
아덴은 유튜브 채널 '인범TV' 운영자이자 벅스코인(BGSC) 창시자로 알려진 인범(조인범)씨가 설립한 코인 및 미국 주식 파생상품 거래소다. 아덴 측은 그동안 자사를 '하이브리드 탈중앙화 거래소(DEX)'로 소개하며 기존 중앙화 거래소와의 차별성을 강조해왔다.
게이트벤처스는 최근 아덴 거래소의 익스플로러를 공개하며 "거래 투명성과 온체인 검증 가능성을 강화했다"고 밝혔다. 그러나 블록체인 개발자들이 실제 기술 구조를 분석한 결과, 아덴은 탈중앙화 거래소가 아닌 전형적인 중앙화 거래소 구조로 운영되고 있는 것으로 확인됐다.
본지 취재 결과, 아덴 익스플로러에 기록된 다수의 트랜잭션은 모두 'ERC1967Proxy' 컨트랙트를 대상으로 하고 있었다. ERC1967Proxy는 운영 주체가 언제든 로직을 교체할 수 있는 업그레이더블(Upgradeable) 구조로, 중앙화 관리형 시스템에서 주로 사용하는 방식이다.
더욱이 해당 트랜잭션 대부분은 value(자산 이동)가 0이며, 토큰 스왑·유동성 변화·청산 등 DEX라면 필연적으로 발생해야 하는 온체인 기록이 전혀 확인되지 않았다.
청산·포지션 기록 전무..."완전한 CEX 구조"
온체인 기반 파생상품 탈중앙화 거래소(DEX)인 GMX, dYdX v4 등의 경우 청산(Liquidation), 포지션 업데이트, 펀딩비 지급, 스왑 내역 등이 모두 블록체인 로그로 남는 것이 일반적이다.
그러나 아덴 익스플로러에서는 이러한 청산·거래·포지션 관련 로그가 단 한 건도 발견되지 않았다. 이는 아덴이 '탈중앙화 DEX'가 아니라 거래·리스크·가격·포지션 관리 등 모든 핵심 로직이 중앙 서버에서 처리되는 구조임을 보여주는 결정적 증거라는 분석이다.
거래소 플랫폼 개발 전문가는 본지와의 인터뷰에서 "아덴 익스플로러에서 보이는 건 실제 트레이드가 아니라 서버가 계산한 '정산 결과'를 프록시(Proxy)에 기록하는 과정"이라며 "온체인에 남는 건 장부 요약일 뿐, 실제 거래는 전부 오프체인에서 처리된다"고 설명했다.
블록체인 개발자는 "온체인 기록도 내부 장부 업데이트에 불과하다"며 "구조적으로 CEX인데 '하이브리드 DEX'라 주장하며 규제 회피용 포장을 한 것으로 보인다"고 지적했다.
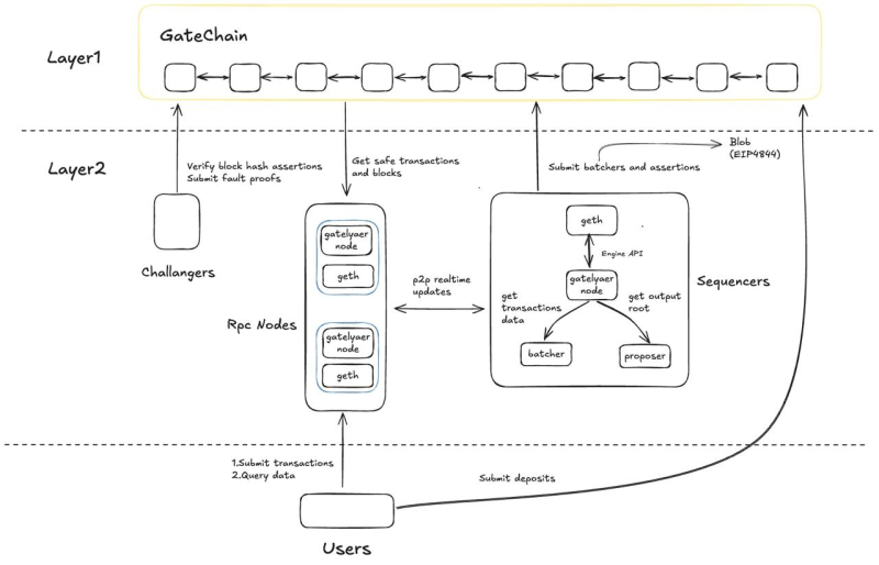
게이트레이어 구조 분석 "탈중앙화 아닌 중앙 배치 저장 시스템"
아덴이 의존하고 있는 게이트레이어(GateLayer)의 기술 구조 역시 탈중앙화와는 거리가 먼 것으로 확인됐다. 게이트레이어는 Layer1(GateChain)과 Layer2(GateLayer), 그리고 시퀀서(Sequencer)로 구성된 롤업 형태의 구조를 표방하지만, 핵심 구성요소인 시퀀서, 배처(Batcher), 프로포저(Proposer)가 모두 게이트레이어 노드 내부에서 운영되고 있다. 이는 거래 순서 결정, 거래 실행, 데이터 배치, 최종 업로드 등 모든 과정을 게이트아이오가 단독으로 통제하는 구조다. 진정한 탈중앙화 레이어2라면 누구나 검증과 운영에 참여할 수 있어야 하지만, 게이트레이어는 게이트아이오가 승인한 노드만 운영할 수 있는 폐쇄적 구조다.
특히 거래가 실시간 온체인으로 처리되는 것이 아니라 나중에 묶음으로 업로드되는 '사후 배치 방식'을 사용하고 있어, 이론적으로는 데이터 조작 가능성도 배제할 수 없다는 지적이다. 블록체인 개발자는 "게이트레이어는 온체인 비수탁 DEX를 제공하는 레이어2가 아니라, 게이트아이오가 중앙에서 데이터를 모아 올리는 '중앙 배치 저장 구조'"라며 "블록체인 기술을 활용했더라도 운영 주체가 모든 것을 통제할 수 있는 설계 구조상 DEX가 될 수 없다"고 단언했다.
한국인 대상 레퍼럴 영업 강화... 특금법 위반 소지
아덴의 중앙화 구조를 더욱 명확히 드러내는 것은 최근 강화하고 있는 레퍼럴 프로그램이다. 아덴은 한국 커뮤니티 및 인플루언서 채널을 중심으로 레퍼럴 파트너 모집 공지를 대거 유포하고 있다.
레퍼럴 링크 발급, UID(사용자 식별번호) 기반 수익 배분, 파트너 등급 체계 등은 사용자 식별, 거래 추적, 수익 분배 내역 등이 모두 중앙 서버에 저장되는 구조에서만 구현 가능한 전형적인 중앙화 거래소 영업 모델이다.
거래소 플랫폼 개발 전문가는 "레퍼럴이 가능하려면 플랫폼 내부에서 사용자 식별, 거래 기록, 수수료 배분 등을 서버가 모두 관리해야 한다"며 "이는 DEX가 아니라 완전한 CEX 구조"라고 설명했다.
문제는 이러한 영업 방식이 특금법 위반 사항이라는 점이다. 금융정보분석원(FIU)이 지난 2일 발표한 자료에 따르면, 특금법은 국내 신고 없이 내국인을 대상으로 영업하는 해외 거래소를 명확히 '불법 영업'으로 규정한다.
주요 판단 기준은 ▲한국어 사용자 환경 제공 여부 ▲원화 기반 금융서비스 제공 여부 ▲한국인 대상 마케팅·이벤트·프로모션 여부 등이며, 이 중 하나만 충족해도 영업성 인정이 가능하다.
아덴은 이미 한국어 텔레그램·커뮤니티 운영, 한국인 인플루언서 대상 파트너 모집, UID 기반 레퍼럴 영업 구조 제공 등을 진행하고 있어 사실상 한국 시장을 대상으로 한 무허가 영업 활동의 전형적 패턴을 보이고 있다.
FIU는 이번 발표에서 "불법 가상자산 취급업자는 금융위원회, FIU, 금융감독원 등 금융감독당국의 관리·감독 대상에 포함되지 않는다"며 "사기, 탈세, 외국환거래법 위반 등 각종 범죄 행위에 연루되었을 가능성이 매우 높다"고 경고했다.
금융당국, 불법 업체 강력 단속 예고…'아덴도 모니터링 대상'
금융위원회는 지난 2일 신고 없이 국내에서 영업하는 불법 가상자산 취급업자 27개 명단을 공개하며 강력한 단속 의지를 밝혔다. FIU는 "텔레그램, 오픈채팅방, 유튜브, SNS 등에서 활동하는 불법 업자가 우후죽순 증가하고 있다"며 투자자들의 각별한 주의를 당부했다.
국내 가상자산 거래소 플랫폼 관계자는 "오프체인 매칭·온체인 배치 정산은 DEX가 아니라 CEX가 쓰는 구조"라며 "아덴의 익스플로러는 투명성의 증거가 아니라 중앙집중적 운영의 증거"라고 강조했다.
본지가 자문을 구한 전문가들은 아덴의 익스플로러 공개가 역설적으로 중앙화 구조를 입증하는 결과를 낳았다고 입을 모은다. 특히 게이트벤처스라는 글로벌 투자사가 인수한 만큼, 한국 시장 공략이 본격화될 경우 금융당국의 모니터링 대상이 될 가능성이 높다는 관측이 나온다.
금융당국은 불법 가상자산 취급행위가 의심되는 경우 FIU(infiu@korea.kr), 디지털자산거래소 공동협의체 DAXA(jebo@kdaxa.org), 경찰(☎️112) 등에 제보할 것을 당부했다.
게이트벤처스가 인수한 아덴의 한국 시장 공략이 본격화되면서, 국내 가상자산 시장에서 이번 사안이 어떤 후폭풍을 낳을지 귀추가 주목된다.
최주훈 joohoon@blockstreet.co.kr






